数据源-文件上传
支持上传csv、xlsx、xls以及txt文件
选择数据源类型
数据源页面,点击“新建数据源”按钮,选择文件数据源“FILE”

填写数据源信息
填写文件数据源的数据连接、投影更新信息。
| 内容 | 说明 |
| ------------------ | ------------------------------------------------------------ |
| 数据源名称 | 长度大于3个字符,仅允许字母、数字、下划线开头 |
| 描述(可选) | 数据源的描述信息 |
| 数据源额外配置信息 | 连接数据源所需的额外配置信息 |
| 投影过期时间 | 永不过期:投影数据不会自动过期失效,删除投影需要手动过期删除指定过期时间:指定投影过期时间后,如果到达指定时间投影未更新,投影状态将判断为过期不可用 |
| 保存 | 保存后,系统会自动生成默认的二级目录“default”。 |
上传文件
选择文件数据源目录,点击“文件上传”

选择文件
上传文件并配置以下信息

| 内容 | 说明 |
|---|---|
| 点击上传 | 支持格式:csv、xlsx、xls、txt大小限制:xls ≤ 10MB,其他格式 ≤ 100MB |
| 表名称 | 仅允许字母、数字、下划线开头。文件数据源范围内唯一 |
| 描述 | 表的描述信息 |
上传文件后,配置文件的分隔符、编码格式等信息,具体如下

| 内容 | 说明 |
|---|---|
| 解析的sheet页 | 上传多个文件时,支持指定sheet页 |
| 分隔符 | 支持逗号(,)、分号(;)、制表符(\t)、自定义 |
| 编码格式 | csv文件:支持UTF-8、GBK、GB2312、自定义txt文件:支持UTF-8、GBK、GB2312、ASCII、自定义 |
| 将文件的第一行作为表头 | 勾选后,则将文件的第一行作为表头字段名 |
| 日期格式 | 支持定义字段的日期格式,默认为“yyyy-MM-dd” |
| 时间格式 | 支持定义字段的时间格式,默认为“yyyy-MM-dd'T'HH ss” |
数据预览
支持查看解析后的数据

配置字段
支持配置字段的名称、数据类型、描述

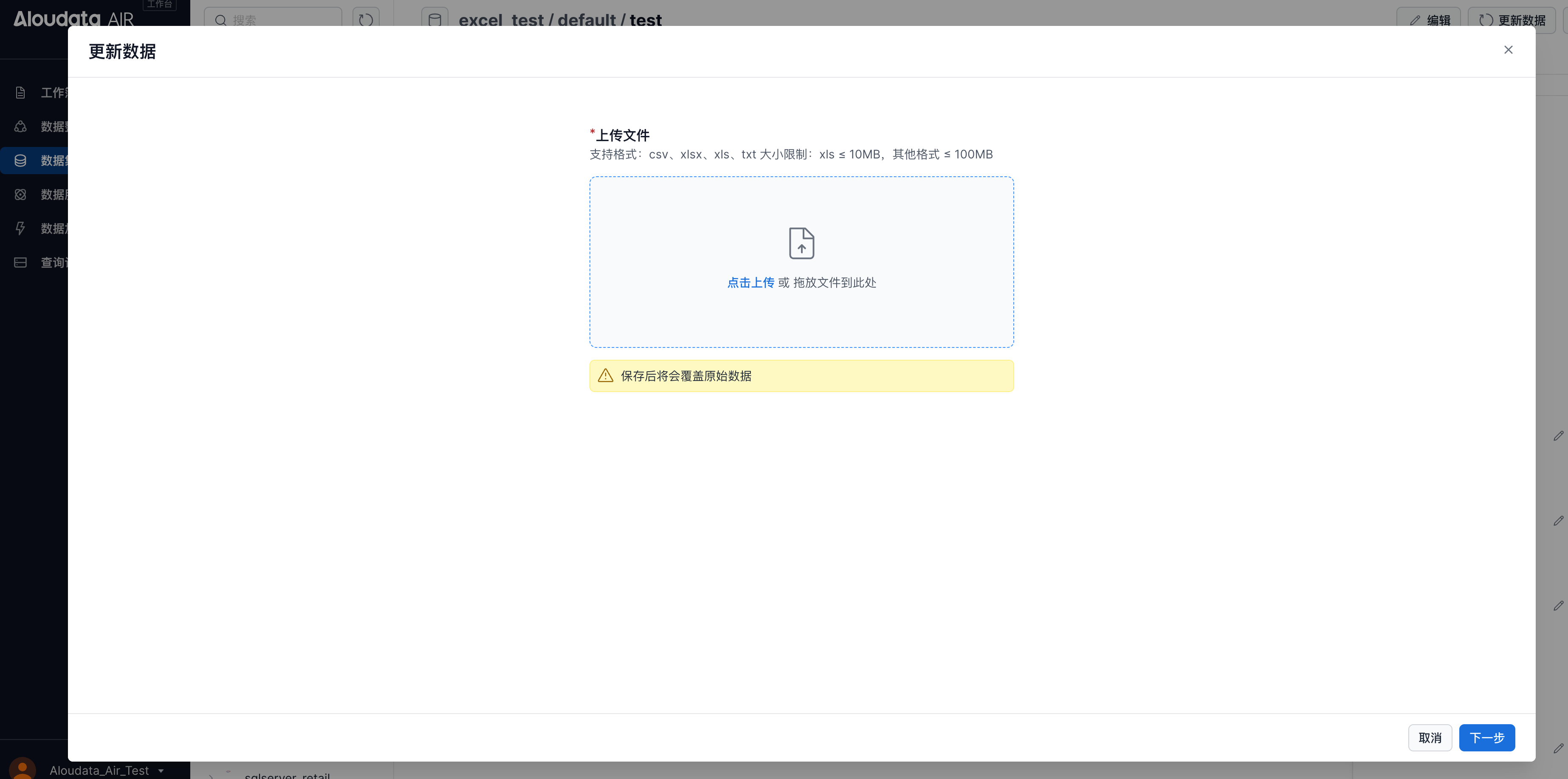
更新数据
支持更新数据,上传后将会覆盖原始数据。

ss”